Index of /chromium/119/src/123/chromium-119.0.6045.159/content/child/dwrite_font_proxy/


../
OWNERS                                             14-Nov-2023 22:56                  55
README.md                                          14-Nov-2023 22:56                 561
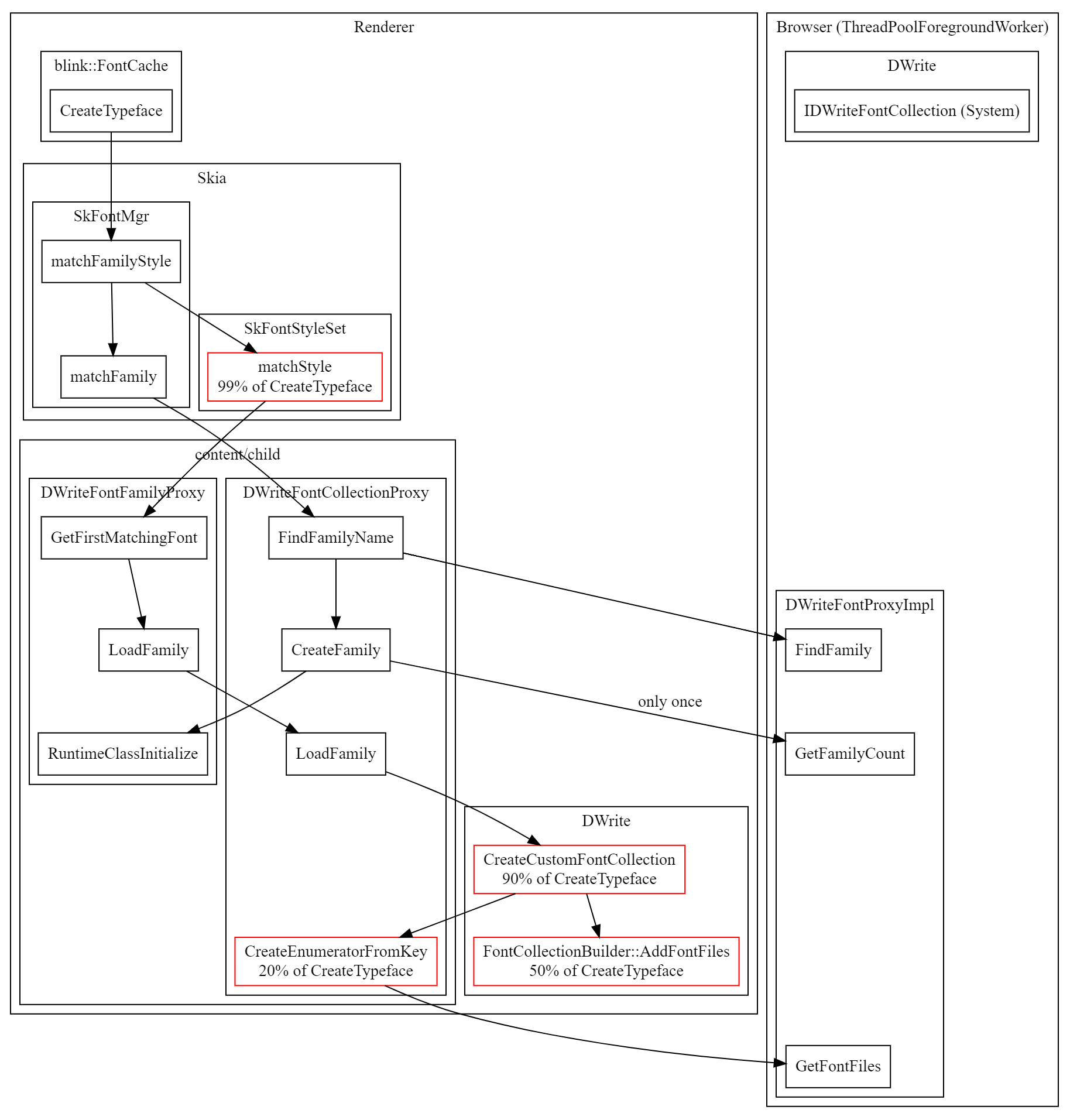
blink_dwrite_call_flow.dot                         14-Nov-2023 22:56                2246
blink_dwrite_call_flow.dot.png                     14-Nov-2023 22:56              209292
dwrite_font_proxy_init_impl_win.cc                 14-Nov-2023 22:56                3614
dwrite_font_proxy_init_impl_win.h                  14-Nov-2023 22:56                1210
dwrite_font_proxy_win.cc                           14-Nov-2023 22:56               26968
dwrite_font_proxy_win.h                            14-Nov-2023 22:56               11961
dwrite_font_proxy_win_unittest.cc                  14-Nov-2023 22:56               13216
dwrite_localized_strings_win.cc                    14-Nov-2023 22:56                3516
dwrite_localized_strings_win.h                     14-Nov-2023 22:56                2273
font_fallback_win.cc                               14-Nov-2023 22:56                8695
font_fallback_win.h                                14-Nov-2023 22:56                3521
font_fallback_win_unittest.cc                      14-Nov-2023 22:56                9440